oke版交易平台最新下载v2 虚拟货币兑换最多可获得60,000元的盲盒奖品 虚拟货币面向爱好者的一站式交易软件。 OE为用户提供一切主流的虚拟货币投资和交易服务,坚持以人为本的价值理念,为客户提供优质服务,保障客户权益。 最新版本的欧洲
admin 2023-03-17 15:50:00
欧意下载是一款最大的btc、eth、usdt、doge等虚拟货币交易所,非常丰富的币种交易,不会让你错过你喜欢的虚拟币。下载的链接,进入ok交易所。 一、欧意下载软件介绍 1、平台是一个新的区块链接内容,它允许您在这里找到许多虚拟货币体验,
admin 2023-03-17 15:50:00
usdt结算平台?分别是:欧意软件、PIEGO、GGBTC、CoinFalcon、COBINHOOD、Hooray、KKCoin、AE、PKE、PICKCOIN等等十大可以购买交易app平台,支持货币行情以及各种新的资讯,也支持随时随
admin 2023-03-17 15:50:00
欧意易交易所下载是一款随时交易的虚拟货币交易app网站,团队拥有多年金融风控经验,安全稳定使得用户量突破百万人。 一、欧意易交易所下载功能说明 1.能够随时随地的进行交易,用户可以按照自己的时间进行在线的交易,没有时间地点的限制,十分的便捷
admin 2023-03-17 15:50:00
ok交易所平台是数字货币交易平台之一。中文名称于去年正式推出。ok该平台为我们提供了安全.专业的数字货币交易经验为初学者提供了完整的流程指导。 ok交易所appv6.1.31更新内容 1. onesignal设置语音标签 2. 持币推荐位优
admin 2023-03-17 15:50:00
现在哪个平台可以交易比特币?分别是:欧意软件、CoinEchange、STE、Bithumb、CEG、币权全球站、币新、BTC Alpha、LBank、Kine Protocol等等前十相当靠谱的交易所软件,各种虚拟货币进行储值、交易的
admin 2023-03-17 15:50:00
欧意交易平台严格控制货币项目,重点关注以传统大企业和上市公司为背景的优质项目。 ok交易所app官网下载平台优势 1、帮助用户快速,快速,轻松地通过在线金融交易赚钱。 2、众多用户可以快速在线注册和登录,并快速进行在线交易。 3、让您的手机
admin 2023-03-17 15:50:00
ok币交易所软件有欧意,ZOOOO,火币全球专业站,CoinPark,CryptoGro,红苹果,币赢网Coinw,TOP.ONE,AsprOE,ZHENBI。 ok币交易app软件合集 1、欧意: 欧意OKE是老牌的加密货币交易所,整
admin 2023-03-17 15:50:00
1...
admin 2023-03-17 15:50:00
尊敬的欧意用户:由于Blur政府推迟空投,我们决定推迟欧意在线Blur。 BLUR/USDT、BLUR/USDC的开通时间: 2月15日02:30(hkt )。 欧意温馨提示,数字资产是创新投资品,价格波动较大,具有较高的投资风险。 期望在
admin 2023-03-17 15:50:00
易欧平台app是一款很不错的比特币、以太坊、usdt、狗狗币等虚拟货币交易平台,安全、公平、开放、高效的区块链数字资产交易环境。 一、易欧平台app软件介绍 1.里面拥有非常多关于虚拟货币的相关资讯,你随时都可以去了解和关注,对于增进你的视
admin 2023-03-17 15:50:00
欧意在线登录是一款不差的比特币等数字币交易平台,是全球区块链数字资产交易服务最佳的交易所。 一、欧意在线登录特色 1、即使在这一刻,无事故记录也在更新。 2、全球最新的资讯信息,都是非常有权威性的,数据信息非常的真实。 3、许多国家和地区都
admin 2023-03-17 15:50:00
欧意交易所APP官方下载是一款可以直接买卖的数字货币交易平台软件,提供上百种虚拟资产交易,赶快试试吧。 一、欧意交易所APP官方下载功能描述 1.丰富的参考信息,在软件里通过一键查看,更精准的进行理财投资。 2.下载这款软件用户可以随时随地
admin 2023-03-17 15:50:00
欧意交易所官网下载地址是一款安全的比特币(btc)、泰达币(usdt)、以太坊(eth)、瑞波币(RP)等虚拟币交易软件网站,业务遍布全球,各个地方都有办公场所。 一、欧意交易所官网下载地址功能 定位:致力于为全球用户提供专业、安全、透明
admin 2023-03-17 15:50:00
欧意交易所电脑版是一款允许用的比特币(btc)、泰达币(usdt)、以太坊(eth)、瑞波币(RP)等数字货币交易所,支持货币行情以及各种新的资讯,也支持随时随地的在线交易。 一、欧意交易所电脑版四大优势 1、资金安全:钱包多层加密,线下
admin 2023-03-17 15:50:00
只需几步就能轻松买到硬币,支持购买比特币等99种数字货币 虚拟货币BTC交易平台支持商家和个人的各种交易需求,新注册的用户可以通过各种方式免费接收货币,直接在货币之间进行货币交易。 杠杆交易灵活,随时了解更多货币区走势,买卖数字货币让人放心
admin 2023-03-17 15:50:00
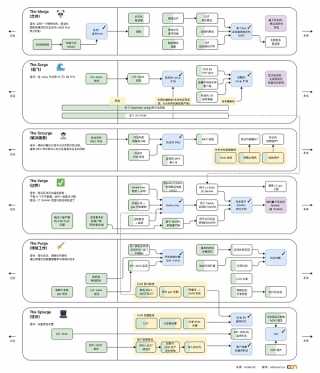
以下是本文作者Danny Ryan的观点和思考,必然有短视和主观因素。 合并后,我们在展望未来的同时,花了相当长的时间回顾了过去的五年。 我本打算在2022年写一篇回顾性的文章,但时机并不总是那么成熟的——都准备好了,当时的核心目标非常明确
admin 2023-03-17 15:50:00
年轻的时候没有晚年的概念,退休能拿到多少养老金,总觉得很远,无暇顾及。 随着年龄的增长,老龄化社会的临近,加上最近国家出台了养老第三支柱——人养老金制度,身边讨论养老话题的朋友越来越多。 虽然已经缴纳了很多年的社会保障,但到退休为止能从国家
admin 2023-03-17 15:50:00
完美移植端游奇迹手游推荐发布网 , 有什么好玩的奇迹之旅? 本期编辑为大家推荐快乐的奇迹之旅。 可以交易各种精彩的热血战斗、自由的魔幻突破游戏、反天神器。 绝对安全可靠的游戏系统总是为玩家提供保障。 喜欢的伙伴下载吧。 , 天使荣耀是一款魔
admin 2023-03-17 15:50:00
(大)欧意 )欧意排名如下欧意、Alchemi、AOME、BITINFI、Coinbkb、CoinFit、dForce、Dididu和Bision : 010-350000 十大中本聪交易所排名 1、欧意 欧意具有强大的Meta,可以
admin 2023-03-17 15:50:00
欢迎,接下来我们来为大家谈谈灯光币钱包有手机APP吗? 很多人还不知道,现在一起看看吧 1 .光币可在手机端交易,下载装机区域王国APP后即可。 2 .无论行情涨还是跌,都可以买入并获利。 3 .众说纷纭,领域王国APP主要在提供投资者喜爱
admin 2023-03-17 15:50:00
派币价值(pi币,主编相信很多投资者都会有这样的疑问。 接下来,编辑介绍pi币的价值。 : 010-350000 1:1货币=多少人民币?派币是什么? 在2018年,币的英文名字叫Pi Network,中文名字是派币。 据了解,派币这个项目
admin 2023-03-17 15:50:00
欧意软件官网是一款还能交易的btc、eth、usdt、doge等虚拟货币交易app,是全球区块链数字资产交易服务最佳的交易所。 一、欧意软件官网使用功能 1.新用户需要注册才能在线理财,更清楚了解更新投资行情。 2.期待你加入[比特星球],
admin 2023-03-17 15:50:00
虚拟货币合约交易所有欧意,聚币网,雷神,Luno,币界,V8,顶峰AscendE,SushiSwap,币赢网Coinw,盛大合约这十个虚拟货币平台。 十大虚拟货币合约交易app 1、欧意: 欧意OKE交易所是最早一批成立的比特币交易所,
admin 2023-03-17 15:50:00
区块链合约交易所有欧意,鲸交所,BF,BZONE,btcShark,AME,Yobit,Tokenlon,Bitstamp,币格。各平台的相关介绍如下,感兴趣的朋友可以来看看。 国际区块链交易app 1、欧意: 欧意OKE是老牌的加密货
admin 2023-03-17 15:50:00
人人视频破解版:一款能离线缓存热门剧集的视频软件
11-29记助:一款打破传统记事方式的工具软件
11-29肯德基:一款在网上就能点餐的手机软件
11-29驾考宝典:一款在线驾考培训的学车软件
11-29成版人黄漫画app软件:提供漫画之无彩翼漫画少女的网王同人h
11-29汽车报价:一款在家就能购车的生活软件
11-29LOFTER:拥有海量明星同人文的原创写作软件
11-29
丝瓜视频
类型:社交通讯
下载
㓜交文学
类型:其它应用
下载
91制片厂app 2.0.19.0
类型:影音播放
下载
18直播官网版
类型:影音播放
下载
向日葵视频
类型:社交通讯
下载
快看播放器
类型:影音播放
下载
骚虎视频安卓破解版免费看wu下载官网版
类型:影音播放
下载
91草莓视频APP纯净版
类型:影音播放
下载
花魁直播官网版
类型:影音播放
下载
糖心视频
类型:影音播放
下载
榴莲视频
类型:影音播放
下载
石榴视频免费版app 4.3.5
类型:影音播放
下载
悠悠资源网
类型:影音播放
下载
番茄视频
类型:影音播放
下载
米言
类型:社交通讯
下载